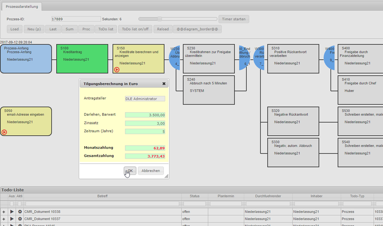
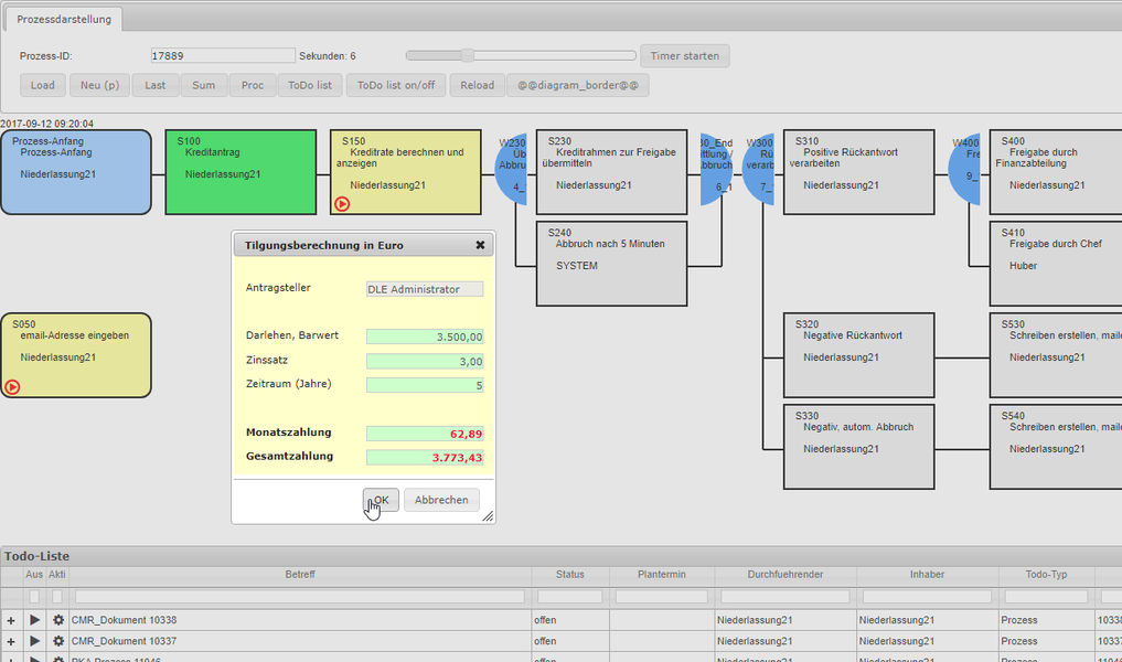
Über diesen Menüpunkt wird die Ausführung von im Designer erstellten Prozessen ermöglicht. Durch einen Klick auf die Schaltfläche "Neu" kann ein Prozess ausgewählt werden. Mit einem Rechtsklick auf die verschiedenen Blöcke öffnet sich ein Kontextmenü, in welchem beispielsweise die Ausführung des Schrittes gestartet oder eine Bricklogik des Prozessschrittes angezeigt werden kann.

